2345加速浏览器是一款功能极为全面的浏览器工具,操作简便快捷,小小的浏览器却能发挥出强大的功能。下面将为大家详细介绍2345加速浏览器恢复收藏夹内容的方法,快来一起看看吧!

2345加速浏览器恢复收藏夹内容教程
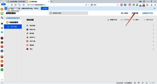
方法一:先打开2345加速浏览器,点击右上角的【菜单】按钮,接着点击【登录】选项,登录到2345云端。登录成功后,再次点击右上角的【菜单】,然后选择【收藏】,随后点击【整理收藏夹】,页面会跳转到网址收藏界面。

在这个界面中,点击【恢复收藏】,挑选出需要恢复的收藏记录,最后点击【恢复】,收藏夹内容即可恢复。

方法二:首先按下键盘上的【WIN + R】键,打开运行命令窗口。在弹出的窗口中输入【%localappdata%】,打开本地文件夹。接着在路径【2345Explorer\User Data\Default】中找到BookmarksV3.bak文件,这个文件就是收藏夹网址保存的位置。将该文件重命名为BookmarksV3。修改设置完成后,重启2345加速浏览器,就可以正常使用收藏夹了。



























