搜狗浏览器是一款功能全面且实用的快速搜索引擎工具,不少小伙伴在使用该软件时,有切换兼容模式的需求,却不清楚具体的操作方法。下面就为大家详细分享搜狗浏览器切换兼容模式的步骤,赶紧来看看吧!


搜狗浏览器怎么切换兼容模式
方法一:
打开搜狗浏览器并进入网页后,在页面空白处单击鼠标,然后点击【切换到兼容模式】。


方法二:
1. 打开搜狗浏览器进入网页后,在地址栏后方能看到一个闪电标志,这代表当前处于高速模式。


2. 点击这个高速模式的标志,就可以切换到兼容模式。
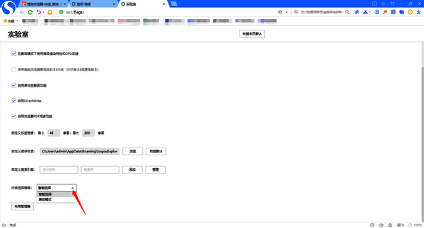
方法三:
1. 进入搜狗浏览器的【菜单】界面,点击【选项】。


2. 在【选项】界面中,点击【高级】,找到【实验室】,再点击【更多高级设置】。


3. 点击【内核选项策略】后的下拉菜单,将【智能选择】修改为【兼容模式】。这样设置之后,以后打开的所有网页都会以兼容模式打开。不过需要注意的是,高速模式加载网页的速度更快,占用的资源也相对较低,所以小编不太建议大家将所有网页都设置为在兼容模式下打开。


以上就是关于搜狗浏览器怎么切换兼容模式的操作方法,希望能对大家有所帮助。


























