谷歌浏览器作为一款备受用户青睐的搜索引擎工具,为大家提供了极为全面的功能。然而,部分用户对于该浏览器如何安装插件仍不太清楚。接下来,就为各位小伙伴详细介绍一下谷歌浏览器安装插件的方法,感兴趣的快来看看吧!


谷歌浏览器怎么离线安装插件
1、首先在浏览器中下载插件压缩包,接着对其进行解压,之后找到文件后缀为crx的文件,这个文件就是我们要安装的插件。


2、打开谷歌浏览器,点击界面上的【自定义及控制】按钮,在弹出的【更多工具】下拉菜单里选择【扩展程序】。


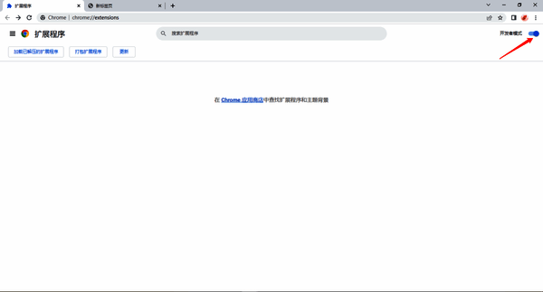
3、进入【扩展程序】界面后,开启【开发者模式】。


4、找到之前下载好的Chrome离线安装文件xxx.crx,然后将该文件从文件夹中拖动到Chrome的扩展管理界面。此时,扩展管理器会弹出对话框,点击【添加扩展程序】即可。


5、安装成功后,谷歌浏览器会自动将新安装的插件图标隐藏到工具栏中。你可以点击扩展管理图标展开查看,点击相应扩展程序就能立即使用。




























