VS2010是微软推出的一款开发工具,不少用户在使用该软件时,希望生成exe文件,却不清楚具体的操作方法。下面为大家带来详细的教程,想了解的小伙伴赶紧来看一看吧!

vs2010生成exe教程
1、安装插件:首先要安装Microsoft Visual Studio Installer Projects 2022扩展插件。
2、生成64位exe:以qt记事本为例,在VS中生成64位exe后,打开qt5.14.2的MinGW终端,输入命令来生成带dll库文件。

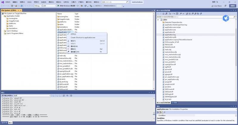
3、添加Setup Project:在解决方案上右键,点击“添加”->“新建项目”,搜索“Setup Project”模板来添加记事本项目;在项目下的“Application Folder”上右击,选择“添加”->“文件”,把xx.exe所在目录下的全部文件添加进去,要是有带下滑波浪线的文件则必须删除。

4、创建桌面图标:在xx.exe上右击,选择“Create Shortcut to xx.exe”创建快捷方式;将快捷方式图标移动到“User’s Desktop”,在快捷方式上右击,选择“属性”窗口,在属性栏里更改名称和ico图标。

5、设置项目属性:单击记事本项目,显示记事本属性,修改作者、公司等信息,重点是选择安装平台(Target Platform),要确保选择正确的64位或32位。

6、生成安装文件:在记事本项目上右击,通过“view”定义安装界面,设置完成后,在项目上右击选择“生成”,会在记事本目录生成exe和msi文件;可以使用MSI to EXE Compiller合并msi与exe,从而得到最终的发布产品exe文件;也可以使用第三方软件Setup factory直接打包成exe,无需扩展插件。

借助VS2010生成exe的功能,开发者能够把源代码高效地编译成独立的可执行程序,方便程序的发布和分发;VS2010还支持生成不同配置的exe文件,例如调试版和发布版,以适应不同的使用场景,并且可以在编译过程中发现潜在问题,提高生成exe文件的可靠性。


























